1. Друзья, в это тяжёлое и непонятное для всех нас время мы просим вас воздержаться от любых упоминаний политики на форуме, - этим ситуации не поможешь, а только возникнут ненужные ссоры и обиды. Это касается также шуток и юмора на тему конфликта. Пусть войны будут только виртуальными, а политики решают разногласия дипломатическим путём. С уважением, администрация Old-Games.RU.

    Скрыть объявление
  2. Пожалуйста, внимательно прочитайте правила раздела.
  3. Если Вы видите это сообщение, значит, вы ещё не зарегистрировались на нашем форуме.

    Зарегистрируйтесь, если вы хотите принять участие в обсуждениях. Перед регистрацией примите к сведению:
    1. Не регистрируйтесь с никами типа asdfdadhgd, 354621 и тому подобными, не несущими смысловой нагрузки (ник должен быть читаемым!): такие пользователи будут сразу заблокированы!
    2. Не регистрируйте больше одной учётной записи. Если у вас возникли проблемы при регистрации, то вы можете воспользоваться формой обратной связи внизу страницы.
    3. Регистрируйтесь с реально существующими E-mail адресами, иначе вы не сможете завершить регистрацию.
    4. Обязательно ознакомьтесь с правилами поведения на нашем форуме, чтобы избежать дальнейших конфликтов и непонимания.
    С уважением, администрация форума Old-Games.RU
    Скрыть объявление

Soft Windows 10

Тема в разделе "Hard & Soft", создана пользователем SAS, 3 окт 2014.

?

Вы будете устанавливать себе Windows 10 ?

  1. Да, перейду на неё сразу как только выйдет!

    15,7%
  2. Подожду первого крупного обновления ошибок (Service Pack), а затем перейду

    15,3%
  3. Нет, меня устраивает своя текущая операционная система

    69,0%
  1. pct

    pct

    Регистрация:
    25 окт 2009
    Сообщения:
    3.361
    @tuliss, что надо делать? Поставить галочку? А потом убедиться что центр обновлений выключен. А трафика нет? Вопрос мой повтори, зануда.
     
  2. SMArt Страшила мудрый

    SMArt

    Legacy

    Регистрация:
    19 фев 2006
    Сообщения:
    2.783
    cab.PNG

    Посмотри у себя на установочном диске наличие этого файла. Если нету, скажи спасибо рукожопам, которые из оригинального дистрибутива сделали очередную хрень.
     
    pct нравится это.
  3. pct

    pct

    Регистрация:
    25 окт 2009
    Сообщения:
    3.361
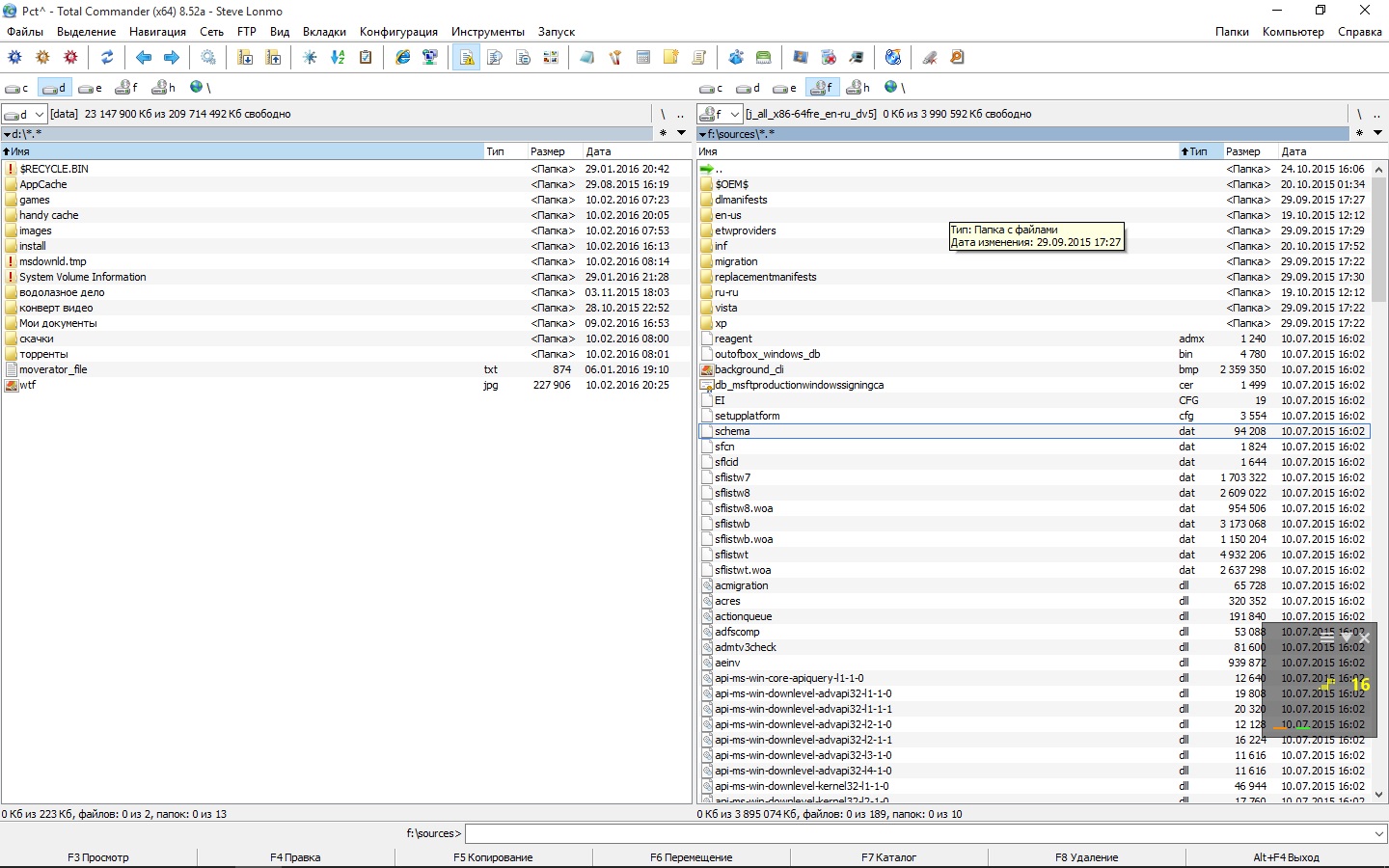
    @Bato-San, скрин посмотри. У меня нужного дистрибутива нет. Пока трафик не куплю.
     
  4. tuliss

    tuliss

    Регистрация:
    24 фев 2014
    Сообщения:
    5.975
    Показать лог dism

    Надеюсь ты изменил диск с D на F ?

    Dism /online /enable-feature /featurename:NetFx3 /All /Source:F:\sources\sxs /LimitAccess

    Можо и в powershell

    Install-WindowsFeature NET-Framework-Core -Source F:\Sources\SxS
     
  5. pct

    pct

    Регистрация:
    25 окт 2009
    Сообщения:
    3.361
    SMArt, вообще .cab нет ни одного.
    --- добавлено 10 фев 2016, предыдущее сообщение размещено: 10 фев 2016 ---
    @tuliss, парень, расслабься уже. На картинке всё видно.
     

    Вложения:

    • wtf.jpg
      wtf.jpg
      Размер файла:
      370,3 КБ
      Просмотров:
      313
  6. SMArt Страшила мудрый

    SMArt

    Legacy

    Регистрация:
    19 фев 2006
    Сообщения:
    2.783
    Ну, на нет и суда нет. Судя по наличию папки $OEM$, кто-то изменил дистрибутив в соответствии со своими личными представлениями о прекрасном. Сам файлик 38 метров весит и, возможно, легко гуглится по имени.
     
    Eraser, pct и tuliss нравится это.
  7. tuliss

    tuliss

    Регистрация:
    24 фев 2014
    Сообщения:
    5.975
    Ну когда ты ее опубликовал, то да видно ;)
    --- добавлено 10 фев 2016 ---
    Очередная жертва говносборок аля zvercd.
     
  8. pct

    pct

    Регистрация:
    25 окт 2009
    Сообщения:
    3.361
     

    Вложения:

    • wtf.png
      wtf.png
      Размер файла:
      101,3 КБ
      Просмотров:
      419
  9. SMArt Страшила мудрый

    SMArt

    Legacy

    Регистрация:
    19 фев 2006
    Сообщения:
    2.783
    @pct, сурово у вас там. Ну хоть не по талонам... Сочувствую.
     
    pct нравится это.
  10. pct

    pct

    Регистрация:
    25 окт 2009
    Сообщения:
    3.361
    Я не жертва, ситуация поправимая.
     
  11. tuliss

    tuliss

    Регистрация:
    24 фев 2014
    Сообщения:
    5.975
    Ну вроде есть локальные ресурсы у прова, можно попросить у кого будет.
    Надеюсь пров не дерет за это денег.
     
  12. pct

    pct

    Регистрация:
    25 окт 2009
    Сообщения:
    3.361
    У нас целый внутренний интернет (Tas-Ix) с трекерами, файлообменниками и прочим. Но придётся перелопачивать пару дистрибутивов, про который все будут орать:"мамой клянусь заводской!". Лотерея. Именно по сабжевому .net framework нифига нет или версия для сэма.
     
  13. MisterGrim Very old

    MisterGrim

    Legacy

    Регистрация:
    29 ноя 2007
    Сообщения:
    25.423
    ССЗБ.
     
    tuliss и Bato-San нравится это.
  14. tuliss

    tuliss

    Регистрация:
    24 фев 2014
    Сообщения:
    5.975
    Можно проверить iso по хэш сумме.
    ссылку на msn лень искать, она в этой теме затерялась.
    Поэтому вот тут на трекере можно посмотреть с оригинальных дисков (контрольная сумма)

    https://nnm-club.me/forum/viewtopic.php?t=922901 RU / MSDN
    https://nnm-club.me/forum/viewtopic.php?t=922895 EN / MSDN
    https://nnm-club.me/forum/viewtopic.php?t=923974 PRO версия EN/RU / VLSC
     
    Последнее редактирование: 11 фев 2016
  15. pct

    pct

    Регистрация:
    25 окт 2009
    Сообщения:
    3.361
    @tuliss, таких вообще нет. В основном что-то типа "В основу репака положена ... работающий .net framework 3.5 бла-бла-бла, ничего не вырезано, ничего не кодировано".
    --- добавлено 11 фев 2016, предыдущее сообщение размещено: 11 фев 2016 ---
    Всем откликнувшимся - спасибо, будет трафик, скачаю с внешки.
     
  16. Дарк Шнайдер Недопустимо инфантилен

    Дарк Шнайдер

    Регистрация:
    18 окт 2004
    Сообщения:
    22.309
    У всех так после недавнего обновления?

    win10.jpg
     
  17. pct

    pct

    Регистрация:
    25 окт 2009
    Сообщения:
    3.361
    Я параноик и обновляюсь оффлайн.
     
  18. tuliss

    tuliss

    Регистрация:
    24 фев 2014
    Сообщения:
    5.975
    Вроде все ok, на парке машин.
     
  19. STOCK

    STOCK

    Регистрация:
    13 янв 2007
    Сообщения:
    711
    Дарк Шнайдер нравится это.
  20. Дарк Шнайдер Недопустимо инфантилен

    Дарк Шнайдер

    Регистрация:
    18 окт 2004
    Сообщения:
    22.309
    Потому что у тебя не установлены IrfanView, Potplayer и т.п.?
     
  1. На этом сайте используются файлы cookie, чтобы персонализировать содержимое, хранить Ваши предпочтения и держать Вас авторизованным в системе, если Вы зарегистрировались.
    Продолжая пользоваться данным сайтом, Вы соглашаетесь на использование нами Ваших файлов cookie.
    Скрыть объявление