1. Друзья, в это тяжёлое и непонятное для всех нас время мы просим вас воздержаться от любых упоминаний политики на форуме, - этим ситуации не поможешь, а только возникнут ненужные ссоры и обиды. Это касается также шуток и юмора на тему конфликта. Пусть войны будут только виртуальными, а политики решают разногласия дипломатическим путём. С уважением, администрация Old-Games.RU.

    Скрыть объявление
  2. Пожалуйста, внимательно прочитайте правила раздела.
  3. Если Вы видите это сообщение, значит, вы ещё не зарегистрировались на нашем форуме.

    Зарегистрируйтесь, если вы хотите принять участие в обсуждениях. Перед регистрацией примите к сведению:
    1. Не регистрируйтесь с никами типа asdfdadhgd, 354621 и тому подобными, не несущими смысловой нагрузки (ник должен быть читаемым!): такие пользователи будут сразу заблокированы!
    2. Не регистрируйте больше одной учётной записи. Если у вас возникли проблемы при регистрации, то вы можете воспользоваться формой обратной связи внизу страницы.
    3. Регистрируйтесь с реально существующими E-mail адресами, иначе вы не сможете завершить регистрацию.
    4. Обязательно ознакомьтесь с правилами поведения на нашем форуме, чтобы избежать дальнейших конфликтов и непонимания.
    С уважением, администрация форума Old-Games.RU
    Скрыть объявление
    1. Если вы сделали перевод или русификацию игры, то вы можете поделиться своим творением здесь.
    2. О правилах вступления в группу переводчиков можно прочитать здесь.
    3. Русификации следует искать там.

[песочница] Transarctica

Тема в разделе "Переводы своими руками", создана пользователем jack7277, 2 авг 2017.

  1. Pyhesty

    Pyhesty

    Регистрация:
    2 май 2017
    Сообщения:
    630
    не, я думаю тут недопонимание,
    в этой теме во вложении есть файл S2.exe - это уже подправленный EXE, в котором исправлена проверка перед выводом текста на превышение 128.
    (там заменён 1 байт, но мне не с чем сравнить)
    [песочница] Transarctica
    -------
    я так сейчас смотрю, сам файл start.exe - запакован, в какой-то момент мы его распаковали (он стал в два раза больше) и работали с уже
    распакованным файлом.
    шрифты лежат в файле main.io, но таблицу шрифтов нужно расширять на 196 символов... (по крайней мере я так вижу по истории сообщений здесь)
    там же по ссылке приложен пример расширенной main.io, который можно подставлять в игру и она его воспримет и в этом main.io - уже есть место под
    русский шрифт.
    сравнивая тобой распакованный main.io и свой, я вижу, что мой вариант распаковки в разы делает файл больше, это нужно будет посмотреть, но оно как-то работало...



    -------
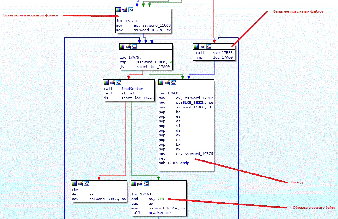
    там где обнуление старшего бита...
    наверное, и поставлен NOP или FF, в файле start.exe (точнее в распакованном start.exe = s2.exe)

    upload_2020-9-24_16-43-57.png
     

    Вложения:

    Последнее редактирование: 24 сен 2020
    compart нравится это.
  2. Pyhesty

    Pyhesty

    Регистрация:
    2 май 2017
    Сообщения:
    630
    @dim568 проверил твой паковщик - работает, игра не падает, можно добавлять шрифты
    можешь по аналогии с этим main.io изменить оригинальный main, что бы было место для
    добавления шрифта и понять как упакован шрифт? спасибо =)
    s2_000.png
     

    Вложения:

    • main.zip
      Размер файла:
      3,9 КБ
      Просмотров:
      28
    Последнее редактирование: 25 сен 2020
    compart и Grongy нравится это.
  3. dim568

    dim568

    Регистрация:
    10 июл 2019
    Сообщения:
    26
    Итого: Нехватает букв(
    Таблица

    Для желающих расширить main.io
    Начало веселья с 0x0018h(с заголовком 0x002e) или по брейкпойнту CS:26EB
    Байт умножается на 2, и прибавляется 0x24, получаем адрес указателя на функцию в start.exe.
    Вызываемая функция может читать файл сама, сдвигая позицию в файле, а может и не читать, в зависимости от функции.
    Потом читаем следующий байт в файле, получая указатель на новую функцию, и еще раз, и еще раз, и еще раз.
    Если в 2х словах, как работать с main.io описано в самом main.io, а чтобы это понять, нужно повторить движок))

    question.png
     
    Genesis, Pyhesty и Dimouse нравится это.
  4. SlashNet

    SlashNet

    Регистрация:
    13 дек 2008
    Сообщения:
    1.820
    Есть ещё 0-О
     
  5. jack7277

    jack7277

    Регистрация:
    23 май 2004
    Сообщения:
    1.120
    Ну в теме же всё описано, @Pyhesty сделал расширитель для шрифта, зачем опять по второму кругу велосипед изобретать.
     
  6. Pyhesty

    Pyhesty

    Регистрация:
    2 май 2017
    Сообщения:
    630
    Ооооо!!! "что делаем" это уже движком игры?
    дай мне плиз шрифт! (уже перебитый в байтики плиз)
    жаль я 3его уезжаю до 12ого октября... но вдруг получится что-то сделать
    и да, мы расширяли main.io что бы вставить всю таблицу и даже это работало...
    то есть можно взять мой main.io (в сообщении выше) и мой файл start (называется s2.exe
    в котором изменена только в одном месте проверка add ax, 07Fh) и если туда добавить
    шрифт (не помню где) заменив кучу нулевых шрифтов (там кажется все пустые шрифты забиты скобками)
    то можно вывести весь алфавит без перекодировки =)
     
    Dimouse нравится это.
  7. dim568

    dim568

    Регистрация:
    10 июл 2019
    Сообщения:
    26
    Наработкам больше 3х лет, и их корректность не подтверждена, поэтому отлаживался на оригинальных данных.

    Тем не менее, оформил утилиту для гибкого использования.
    usage

    Офсет необходимо указывать от начала слова высоты (06 на изображении)
    Палитру необходимо использовать с учетом того, что все цвета должны быть не дальше 15(0x0F) от планируемого смещения.
    char_offset.png

    Также в архиве
    -оригинальный распакованный main.io
    -скрипты read.bat и write.bat для работы с оригинальным main.io (вшиты оффсеты)
    -палитра которую удалось "напипетить"

    По идее утилиту можно натравить и на модифицированный main.io, но я посмотрел, в нем вроде офсеты отличаются.
     

    Вложения:

    bvedargh, Pyhesty, Dimouse и ещё 1-му нравится это.
  8. Pyhesty

    Pyhesty

    Регистрация:
    2 май 2017
    Сообщения:
    630
    твоё кунг-фу явно круче моего...
    пойду изучать ничего не понял, но очень интересно =)

    ps: я правильно понял, что теперь мы можем выкачать паллитру любой буквы?
    и заменить её? или можно выкачать любую букву? или можно закачать букву в main.io?

    pss: и ещё, поясни пожалуйста, как упакован шрифт? полбайта на пиксель? и ширина шрифта может быть 16x7 (в примере)? или весь шрифт одинаковый, все буквы 8х7?



     
    Последнее редактирование: 29 сен 2020
  9. dim568

    dim568

    Регистрация:
    10 июл 2019
    Сообщения:
    26
    Нет, палитра где то в игре. Та что в архиве, это я пипеткой восстанавливал

    Выкачать, заменить если надо, и закачать "взад".

    В оригинале меняется только высота 7 или 5 пикселей, ширина вроде везде одинаковая 16. Да, пол байта на пиксель. Утилиту написал так, что она смотрит какая высота по смещению в оригинале, и если пытаешься загрузить файл с неподходящими размерами посылаешься в пешее эротическое (чтобы не перезатиралось ничего по ошибке)
     
    bvedargh и Pyhesty нравится это.
  10. Pyhesty

    Pyhesty

    Регистрация:
    2 май 2017
    Сообщения:
    630
    я сумел вставить твой код в визуалку и разобраться со смещениями в своём main.io,
    кажется всё супер и должно получиться =)
    спасибо, за утилиты,
    но, к сожалению, я уезжаю до 15ого (((
    очень хочется попробовать закачать руские шрифты, но уже не успеваю(((
    до связи

     
    compart, Dimouse и kirik-82 нравится это.
  11. ausar

    ausar

    Регистрация:
    28 янв 2016
    Сообщения:
    9
    bvedargh, Pyhesty, kirik-82 и 2 другим нравится это.
  12. Pyhesty

    Pyhesty

    Регистрация:
    2 май 2017
    Сообщения:
    630
    ремейк это отлично, к сожалению, уже не в первый раз, очень надеюсь, что ремейк они доведут до конца =)))

    @dim568, а ты не пробовал запускать игру с распакованными файлами textek и texte2k?
    я заменил буквы в шрифте main.io и думал проверить, а у меня с распакованымми textek просто не отображается текст ((( (пробовал все файлы оригинальные, только эти два распакованные)
    можешь у себя попробовать запустить?

    ps: кажется разобрался, нужно обратно запаковать... все забыл, сорри =)
     
    Последнее редактирование: 19 окт 2020
  13. dim568

    dim568

    Регистрация:
    10 июл 2019
    Сообщения:
    26
    На самом деле можно туда-сюда не гонять))
    Распаковываешь оригинальный->Запаковываешь, и потом можно в принципе с запакованным работать. там просто заголовок 6 байт добавляется, а так он в открытом виде))
     
    kirik-82 и Pyhesty нравится это.
  14. Pyhesty

    Pyhesty

    Регистрация:
    2 май 2017
    Сообщения:
    630
    upload_2020-10-19_21-53-58.png
     

    Вложения:

    • TA2RUS.ZIP
      Размер файла:
      54,1 КБ
      Просмотров:
      28
    bvedargh, Grongy, kirik-82 и 6 другим нравится это.
  15. dim568

    dim568

    Регистрация:
    10 июл 2019
    Сообщения:
    26
    @Pyhesty, вот готовый заголовочный, можно сразу в студию вставлять

    EDIT: В первой загрузке были кривые offset. прикрепил с корректными.
     

    Вложения:

    Последнее редактирование: 20 окт 2020
    bvedargh, kirik-82 и Pyhesty нравится это.
  16. Pyhesty

    Pyhesty

    Регистрация:
    2 май 2017
    Сообщения:
    630
    о! прикольно, могу перекинуть в систему переводов =)
    а можно менять длину строки? обратно соберётся?

     
  17. dim568

    dim568

    Регистрация:
    10 июл 2019
    Сообщения:
    26
    Если мне кто нибудь скажет как это сделать с оригинальным файлом, то я возможно смогу это запрограммировать.
    Но на данный момент нет, невозможно. По заголовочному файлу можно просто писать в цикле по оффсетам указанное количество символов.
    PS. я пробовал через hex в тупую удлиннять строку, но после таких манипуляций игра падает(
     
    Pyhesty нравится это.
  18. Pyhesty

    Pyhesty

    Регистрация:
    2 май 2017
    Сообщения:
    630
    а нет идей в чем логическое разделение файлов разработчиками на
    textek
    и
    texte2k
    -----
    и на разных языках разные длины строк?
    не затруднит так же выгрузить два остальные языка, может быть методом пристального взгляда удастся понять...
     
  19. dim568

    dim568

    Регистрация:
    10 июл 2019
    Сообщения:
    26
    Если придерживаться моего видения структуры. то обычный содержит часто используемый текст. А с 2кой, подгружается дополнительно, например при диалогах.
    По идее должно быть да. Можно кста выбрать где фразы по длиннее. Будет больше простора для творчества.
    Приложил, но не вычищал. Так сказать как программа выплюнула)) ну если нужно будет, там причесать не сложно.
     

    Вложения:

    • fr-de.zip
      Размер файла:
      23,2 КБ
      Просмотров:
      32
    bvedargh и Pyhesty нравится это.
  20. Pyhesty

    Pyhesty

    Регистрация:
    2 май 2017
    Сообщения:
    630
    ps: пока разгребаю реал и не могу вкурить упаковку текста... немного офтопика
    offtop:
    а тем временем вышел сериал =)
    кто успел посмотреть? какие впечатления?
    upload_2020-11-6_2-13-14.png
     
  1. На этом сайте используются файлы cookie, чтобы персонализировать содержимое, хранить Ваши предпочтения и держать Вас авторизованным в системе, если Вы зарегистрировались.
    Продолжая пользоваться данным сайтом, Вы соглашаетесь на использование нами Ваших файлов cookie.
    Скрыть объявление