1. Друзья, в это тяжёлое и непонятное для всех нас время мы просим вас воздержаться от любых упоминаний политики на форуме, - этим ситуации не поможешь, а только возникнут ненужные ссоры и обиды. Это касается также шуток и юмора на тему конфликта. Пусть войны будут только виртуальными, а политики решают разногласия дипломатическим путём. С уважением, администрация Old-Games.RU.

    Скрыть объявление
  2. Пожалуйста, внимательно прочитайте правила раздела.
  3. Если Вы видите это сообщение, значит, вы ещё не зарегистрировались на нашем форуме.

    Зарегистрируйтесь, если вы хотите принять участие в обсуждениях. Перед регистрацией примите к сведению:
    1. Не регистрируйтесь с никами типа asdfdadhgd, 354621 и тому подобными, не несущими смысловой нагрузки (ник должен быть читаемым!): такие пользователи будут сразу заблокированы!
    2. Не регистрируйте больше одной учётной записи. Если у вас возникли проблемы при регистрации, то вы можете воспользоваться формой обратной связи внизу страницы.
    3. Регистрируйтесь с реально существующими E-mail адресами, иначе вы не сможете завершить регистрацию.
    4. Обязательно ознакомьтесь с правилами поведения на нашем форуме, чтобы избежать дальнейших конфликтов и непонимания.
    С уважением, администрация форума Old-Games.RU
    Скрыть объявление
    1. Если вы сделали перевод или русификацию игры, то вы можете поделиться своим творением здесь.
    2. О правилах вступления в группу переводчиков можно прочитать здесь.
    3. Русификации следует искать там.

[песочница] WarCraft Orcs and Humans

Тема в разделе "Переводы своими руками", создана пользователем AnyNaume, 12 май 2015.

  1. AnyNaume

    AnyNaume

    Регистрация:
    29 авг 2010
    Сообщения:
    71
    Перевод Warcraft 1.

    Перевод закончен! Русскую версию с озвучкой скачивайте здесь: WarCraft: Orcs & Humans (1994, DOS, файлы) . Всё проверено, игра хорошо работает!

    Если же вам захочется поиграть с английской озвучкой, скопируйте DATA.WAR из папки ORIG в папку DATA в каталоге игры.

    Старые планы

    //ВелоВояджер, 01.03.2020. 16.03.2020. 15.05.2020. 13.07.2020. 01.12.2020. 07.01.2021.

    Предыдущая сборка (картинки там не переведены)

    Старое сообщение, старые ссылки, старые бета-версии перевода и устаревший перевод брифингов
     
    Последнее редактирование модератором: 9 янв 2021
    jazzjack1982, Minaro, Kage1742 и 28 другим нравится это.
  2. ВелоВояджер Well-bred red-neck, Второпроходец

    ВелоВояджер

    Редактор Переводчик

    Регистрация:
    19 фев 2017
    Сообщения:
    4.062
    Ещё раз всем скажу, что в конце предыдущей страницы мною выложены:
    1) полный перевод всех описаний заданий из кампаний Людей и Орков;
    2) полный перевод руководства к игре;
    3) перевод "экрана справки" (F1) в игре.
    Читайте, комментируйте, улучшайте. Самое главное - надо обсудить перевод заданий, отредактировать и вставить его в игру.

    @evanation, сделайте хорошие фото, если удастся. Хотя бы для примера шрифта (может, его лучше будет использовать для окончательной версии русифицированного руководства) + оглавления (чтобы было понятнее, чем отличаются между собой версии руководства).
    То руководство, что на сайте, - изначально явно было немного интерактивным ("нажмите, чтобы перейти к руководству для ..." и, судя по всему, оглавление содержало гиперссылки), т. е. оно было сделано именно как компьютерный документ. А той версии, которая издавалась в бумажном виде, я на сайте не видел. Возможно, она была именно такой, как у вас.
    Руководства "для людей" и "для орков" в здешней версии отличаются разными названиями в tutorial'е, предысториями и описаниями жителей, зданий и заклинаний. В остальном идентичны. Различия серьёзные, но понятно, что можно было это вместить в одно руководство - кое-что изменив и расположив предыстории и описания друг за другом. Но тогда колорит потеряется.
     
    Последнее редактирование: 8 дек 2017
    Genesis нравится это.
  3. SadStranger

    SadStranger

    Регистрация:
    14 июн 2017
    Сообщения:
    29
    Я бы с радостью посмотрел хотя бы в таком виде. Было бы здорово!
     
  4. evanation

    evanation

    Регистрация:
    6 ноя 2017
    Сообщения:
    113
    Размер мануала 176x228 мм


    На неделе сделаю скан
     
    Последнее редактирование: 10 дек 2017
    SadStranger, virosu, kirik-82 и ещё 1-му нравится это.
  5. ВелоВояджер Well-bred red-neck, Второпроходец

    ВелоВояджер

    Редактор Переводчик

    Регистрация:
    19 фев 2017
    Сообщения:
    4.062
    Если сумеете, сделайте. Заодно можно его выложить (если кто-то сделает в виду pdf) и в раздел "Файлы" к игре, на сайт.
    Позже посмотрю внимательнее, чем он отличается от здешней версии.
    Пока что, посмотрев содержание, увидел, что здесь есть разделы "Getting Started on the IBM-PC" и "Multiplayer Games", которые, думаю, переведу, когда будет время. Остальные разделы вроде бы те же; когда сделаете скан, сверю здешнюю версию и вашу на расхождения.
     
  6. evanation

    evanation

    Регистрация:
    6 ноя 2017
    Сообщения:
    113
    Сделали в таком виде. Нужно объединить в один красивый pdf
     
    kreol, SadStranger и Dimouse нравится это.
  7. Ogr 2 лол

    Ogr 2

    Хелпер Переводчик

    Регистрация:
    25 мар 2008
    Сообщения:
    6.842
    возможно, позже, сверстаю перевод мануала под оригинал. а пока что обработанная картинка из него:
    Без-имени-1-(С-измененным-размером)1.png
     
    Genesis, SadStranger, Petrov-Vodkin и 3 другим нравится это.
  8. ВелоВояджер Well-bred red-neck, Второпроходец

    ВелоВояджер

    Редактор Переводчик

    Регистрация:
    19 фев 2017
    Сообщения:
    4.062
    @Ogr 2, я полностью за (этот перевод у меня получился лучше остальных, которые я тут уже сделал)! И с терминами давно никто не спорил (хотя может быть, что просто мало кто интересуется) после того, как я исправил их в соответствии с пожеланиями форумчан и фанатов.
    Только надо убрать оттуда мои комментарии (которые в [скобках]), но это будет легко: все они выделены жёлтым цветом, их легко отличить от текста руководства. И их немного.
    (кроме того, подписи к картинкам в предысториях людей и орков я тоже перевёл, там немного другой шрифт)
    Есть проблема, что ещё никто не занялся вставкой текстов миссий в игру, а во время этой вставки что-то, возможно, придётся изменить и в руководстве.
    Зато формат там очень лёгкий - везде один шрифт (кроме заголовков) только надо обводить текст вокруг картинок. Я делал перевод в стандартном шрифте, выделяя заголовки увеличенным кеглем - там, конечно, надо будет его сменить, чтобы соответствовал оригиналу. Проблем с вёрсткой у вас быть не должно!
    Удачи!
     
    Последнее редактирование: 2 янв 2018
  9. evanation

    evanation

    Регистрация:
    6 ноя 2017
    Сообщения:
    113
    Так как работа над переводом, судя по всему, заглохла, то я решил реализовать свой вариант. Упор будет сделан на канонический перевод вселенной на русский язык от самих создателей игры, реализованный на данный момент в WoW и серии литературных произведений. Итак что на сегодняшний момент у меня получилось:
    1) Добавил в EXE отдельный сегмент на 12 килобайт - это более чем достаточно для перевода всех текстовых строк вшитых в EXE, включая ошибки, печатающееся в DOS. Добавленный сегмент начинается с 0x45A30h байта - WAR.zip
    Offtop

    2) Перерисовал шрифты

    3) Перевел и внедрил перевод в EXE практически всего что можно было, кроме нескольких ошибок - не могу подобрать адекватный перевод

    Шрифты и перевод в настоящий момент тестируются мной, выложу позже с таблицей переведенного

    У меня не получилось принудительно включить субтитры в вступительном ролике и субтитры оповещения игрока, такие как, например, "На нас напали", "Здание разрушено". Субтитры в ролике можно посмотреть, если в настройках через setup.exe выключить digitized sound card, а игровые субтитры либо так же через выключение звуковой карты, или если поставить звук в значение Off в самой игре. Очень будет хорошо, если кто нибудь из гуру реверс-инженеринга посмотрит что можно сделать с субтитрами, чтобы они были включены всегда
     

    Вложения:

    • WAR.zip
      Размер файла:
      161,7 КБ
      Просмотров:
      106
    SadStranger, warr11r, ntr73 и 5 другим нравится это.
  10. ВелоВояджер Well-bred red-neck, Второпроходец

    ВелоВояджер

    Редактор Переводчик

    Регистрация:
    19 фев 2017
    Сообщения:
    4.062
    Надеюсь, вы использовали мои наработки (я имею в виду мой перевод описаний заданий)? Наши мнения по поводу перевода терминов и названий немного различались, но я буду рад и вашему варианту перевода названий.
    Напишите, что именно не получается нормально перевести. Я (и другие, возможно) попробую.
     
    Последнее редактирование: 2 мар 2018
    evanation нравится это.
  11. jack7277

    jack7277

    Регистрация:
    23 май 2004
    Сообщения:
    1.120
    обязательно поставлю, запишу пару миссий. странный .ехе файл, игра стала на англ интерфейс )
     
    Последнее редактирование: 2 мар 2018
    evanation и Grongy нравится это.
  12. evanation

    evanation

    Регистрация:
    6 ноя 2017
    Сообщения:
    113
    Конечно, я же не переводчик, я программист =)) Я использую все наработки из этой темы. Перевод я делаю в первую очередь для себя, но мою работу легко можно будет переделать. А до брифингов я еще не дошел, решил сначала разобратся с EXE

    Я обязательно выложу в виде таблицы свой перевод EXE с дополнительной технической информацией. Мне еще нужно чучуть оттестировать
    --- добавлено 2 мар 2018, предыдущее сообщение размещено: 2 мар 2018 ---
    Этот exe, который я выложил, не руссифицированный с добавленным пустым сегментом. Переведенный файл я выложу через день-два, когда удостоверюсь что всё работает как надо.
     
    Grongy, ВелоВояджер, Dimouse и ещё 1-му нравится это.
  13. jack7277

    jack7277

    Регистрация:
    23 май 2004
    Сообщения:
    1.120
    интересно,
    если получится, то будет готовый выпуск "практической некромантии",
    а то я несколько записей сделал по воспоминаниям и гадал что еще.

    спасибо за наводку, ничоси

     
    Последнее редактирование: 2 мар 2018
    evanation нравится это.
  14. Bato-San Чеширский волк-киборг

    Bato-San

    Регистрация:
    24 июн 2010
    Сообщения:
    14.136
    Ничего не заглохло. Качество требует времени. Соответственно идёт коррекция перевода.
     
    evanation нравится это.
  15. ВелоВояджер Well-bred red-neck, Второпроходец

    ВелоВояджер

    Редактор Переводчик

    Регистрация:
    19 фев 2017
    Сообщения:
    4.062
    Надо же, я не знал, как можно включить субтитры. Действительно, было бы хорошо, если бы кто-то сумел сделать их постоянными.
    На будущее (если у кого-нибудь получится сделать субтитры постоянными, чтобы можно было сразу вставить текст) даю здесь перевод вступительного ролика построчно, как в ролике в субтитрах на английском:

    "В век Хаоса за господство боролись две цивилизации.
    Королевство Азерот процветало. Люди, которые обитали там, превратили эту страну в рай.
    Рыцари Штормвинда и священники аббатства Североземья странствовали повсюду, с честью служа народу короля и правосудию.
    Хорошо обученные войска короля поддерживали прочный мир в течение многих поколений.
    Потом пришли орды Орков...
    Никто не знал, откуда взялись эти создания, и никто не был готов к ужасу, который они породили.
    Топор и копьё смертоносны в руках их воинов, тогда как другие орки ездят на тёмных волках, чёрных, как безлунная ночь.
    Невообразимой была пагубная сила их злой магии, извлечённой из огня преисподней.
    Обладая хитроумным оружейным арсеналом и могучей магией, эти две силы столкнулись, состязаясь в коварстве, разуме и грубой силе,
    и победитель будет господствовать над всем Азеротом.
    Добро пожаловать в мир Warcraft."
     
    evanation и Dimouse нравится это.
  16. Bato-San Чеширский волк-киборг

    Bato-San

    Регистрация:
    24 июн 2010
    Сообщения:
    14.136
    Последнее редактирование: 2 мар 2018
  17. ВелоВояджер Well-bred red-neck, Второпроходец

    ВелоВояджер

    Редактор Переводчик

    Регистрация:
    19 фев 2017
    Сообщения:
    4.062
    @Bato-San, я не видел такого. В любом случае, даже если уже переводилось, пусть будет и мой перевод.
    Чем больше переводов, тем меньше вероятность, что какой-нибудь из них затеряется.
    Кстати, мысль о том, что
    подтверждается тем, сколько человек написало в этой теме всего за один день :)
    --- добавлено 2 мар 2018, предыдущее сообщение размещено: 2 мар 2018 ---
    Я читал её полностью, но полгода назад и всё забыл ^_^
    ---
    P. S. Посмотрел тот перевод. В общем, почти то же, что и у меня, но термины старые, неактуальные уже. Если надо будет вставлять, можно совместить оба перевода, сделав новый из их лучших частей.
    Кстати, я так сделал с описаниями кампании орков: она уже была переведена, но местами неточно. Я исправил неточности, а удачные места оставил.
     
    Последнее редактирование: 2 мар 2018
    evanation нравится это.
  18. Bato-San Чеширский волк-киборг

    Bato-San

    Регистрация:
    24 июн 2010
    Сообщения:
    14.136
    @ВелоВояджер, я к тому, что не надо второй раз проделывать одну и ту же работу. К тому же названия начинают мутировать во все стороны, отличаясь от уже принятых. Я не против, что @evanation делает как ему нравится - даже более того, как я и предлагал ранее, мы сделаем несколько версий перевода - литературную, вововскую, "транслитерированную" и "падонкаффскую". Почему бы и нет ? Счастье всем даром и пусть никто не уйдёт.:butcher:
     
  19. jack7277

    jack7277

    Регистрация:
    23 май 2004
    Сообщения:
    1.120
    с набегу не вышло, проверял на: __fprtf_, vprintf, sprintf_, printf_, fputs_, fputc_, puts_
    со звуком изображение отцентрировано, сверху и снизу - черные полосы, а в режиме титров видео сдвинуто в левый-верхний угол в ноль и вся черная полоса остается снизу большая, куда пишется текст.
    первым файлом в интро читается HINTRO1.WAR, найти место где порционно идет чтение данных и где-то рядом должна быть функция формирования субтитров.

    в самой игре надписи выводит sprintf_ и еще чето там со шрифтом поломано в интро

    Выведены символы: АаБбВв (понял там 866 кодировка, ахахаха)
    _war_000.png
     
    evanation и ВелоВояджер нравится это.
  20. evanation

    evanation

    Регистрация:
    6 ноя 2017
    Сообщения:
    113
    Это радует

    Я просто поделился файлом с расширенным местом под перевод, потому что затирать ошибки не очень хорошо, тем более что часть ошибок относятся к игровому процессу в мультиплеере. Я ни в коем случае не буду предентовать на авторство перевода, который выйдет от имени old-games, тем более что без существующих наработок в этой теме наврядли у меня что либо получилось бы.

    Выкладываю альфу версию моего перевода EXE. Можно рассмотреть это как пример использования добавленного сегмента в 12Kb - WAR_RUS_evanation_v1a.zip
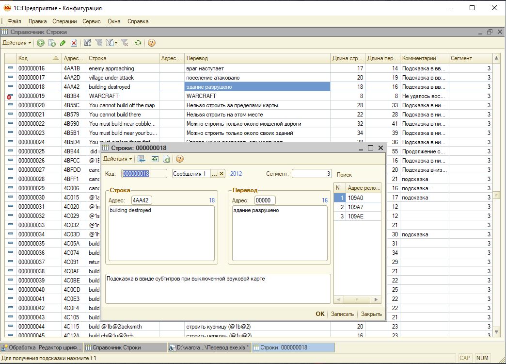
    Стоит отметить, что перевод юнита Warlock и крепости Black Rock будет отображатся некорректно без моих шрифтов - Шрифты.zip. Вот последний русифицированный DATA.WAR из этой темы с уже загруженными шрифтами - DATA.zip. На самом деле в интерфейсе ограничение не на 10 символов, а на общее количество пикселей по ширине. Для того чтобы вместить слово "Чернокнижник", я добавил в диапозон 0xB0h - 0xDFh маленького шрифта буквы, использующиеся в слове "Чернокнижник", но без отступа шириной в один пиксель - Чернокнижник.JPG . А в переводе "Черная Гора" я наоборот у буквы Я добавил дополнительный отступ.
    Вот табличка в упрощенном ввиде, того что переведено - в pdf Перевод exe.pdf и в excel Перевод exe.zip. В колонке "Адрес строки" указан адрес в расширенном EXE, чтобы получить адрес в оригинальном EXE нужно отнять 0x3030h если строка в третьем сегменте и отнять 0x30h если строка в первом сегменте. Если понадобится, я могу выложить дополнительно расширенную таблицу с комментариями при каких условиях надпись отображается и с адресами релоков.
    Чтобы перевод ошибок в DOS правильно отображался, необходимо русифицировать DOSbox: DOSBox 0.74 - русификатор | Утилиты и сопутствующие программы | Tools

    Я особо не тестировал EXE, так что надписи могут не вмещаться в интерфейс, но в техническом плане добавление сегмента никак не повлияло на работоспособность игры.

    [CUT=]P.S. Весь инструментарий (редактор шрифтов и автоматический патчер перевода) я писал на 1С. Почему на 1С? Потому что я уже лет 10 программирую только на нем, а вспоминать шарп или плюсы лень. Если кто заинтересуется, могу дать базу данных строк и редактор шрифтов:
    Редактор шрифтов Редактор шрифтов.JPG
    База данных БД строк.JPG [/CUT]

    Если администрация не против, я бы создал отдельную тему, где выкладывал бы обновления своего перевода и где можно было бы его обсуждать, чтобы не мусорить текущую работу
     

    Вложения:

    Последнее редактирование: 3 мар 2018
    SadStranger, Dimouse, jack7277 и 3 другим нравится это.
  21. Uka

    Uka

    Переводчик

    Регистрация:
    21 окт 2012
    Сообщения:
    30.400
    @evanation, отлично, большое спасибо за перевод!
    Несколько мелких замечаний по первым впечатлениям.

    1. Строчные "м" и "т" в русском шрифте слишком уж похожи.
    2. Некоторые надписи не влазят (см. скриншот - "Карта мышью", плюс "Оч. тихо" - это намеренно, чтобы влезло, вместо "медленно"?).
    3. Текстам не помешала бы корректура. В задачах к первой миссии: "Так как ты должны..."
    4. А как всё-таки включить субтитры во вступительном ролике?
     

    Вложения:

    • war_000.png
      war_000.png
      Размер файла:
      17,1 КБ
      Просмотров:
      633
    kreol и Dimouse нравится это.
  1. На этом сайте используются файлы cookie, чтобы персонализировать содержимое, хранить Ваши предпочтения и держать Вас авторизованным в системе, если Вы зарегистрировались.
    Продолжая пользоваться данным сайтом, Вы соглашаетесь на использование нами Ваших файлов cookie.
    Скрыть объявление